SQL Shades Pro 

New themes sneak peek!


We're on the verge of a significant evolution.... SQL Shades, your trusted ally in the dark, is leveling up 🐱‍🏍  Check below to preview some theme adaptations that are in the works.

(SQL Shades remains free — that’s not changing. But if you're itching for more control, SQL Shades Pro is coming soon!)

Voting Instructions:

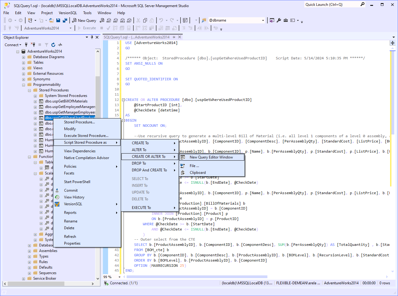
Check out the images of each theme below 👀

When you've picked your favorite, cast your vote using the poll at the bottom ✅

Your choices will guide which themes make the final cut for SQL Shades Pro 👍

Please note: These are previews only. Theme appearance and inclusion in the software is subject to change.

Dracula

Nord

Lotus Light

Cyberpunk

Love what you see? Spread the word! Share this page on your favorite social media to let your friends and colleagues vote too.

Thank you for helping shape SQL Shades Pro!